3 条题解

  • 0
    @ 2025-12-20 0:27:27

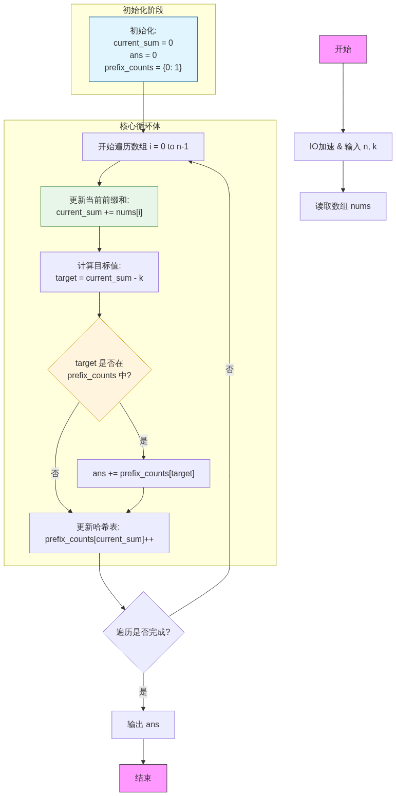
    根据你提供的 C++ 代码,我将其逻辑转换为 Mermaid 流程图。这个流程图清晰地展示了“前缀和 + 哈希表”解法的执行步骤:

    graph TD
        A[开始] --> B[IO加速 & 输入 n, k]
        B --> C[读取数组 nums]
        
        subgraph 初始化阶段
            D["初始化: <br/>current_sum = 0<br/>ans = 0<br/>prefix_counts = {0: 1}"]
        end
        
        D --> E[开始遍历数组 i = 0 to n-1]
        
        subgraph 核心循环体
            E --> F["更新当前前缀和: <br/>current_sum += nums[i]"]
            F --> G["计算目标值: <br/>target = current_sum - k"]
            G --> H{"target 是否在 <br/>prefix_counts 中?"}
            H -- 是 --> I["ans += prefix_counts[target]"]
            H -- 否 --> J["更新哈希表: <br/>prefix_counts[current_sum]++"]
            I --> J
        end
        
        J --> K{遍历是否完成?}
        K -- 否 --> E
        K -- 是 --> L[输出 ans]
        
        L --> M[结束]
    
        %% 样式美化
        style A fill:#f9f,stroke:#333
        style M fill:#f9f,stroke:#333
        style H fill:#fff4dd,stroke:#d4a017
        style D fill:#e1f5fe,stroke:#01579b
        style F fill:#e8f5e9,stroke:#2e7d32
    

    逻辑要点说明:

    1. 初始化 prefix_counts[0] = 1:这是为了处理“从索引 0 开始且和恰好为 k”的子数组(即当 current_sum - k == 0 时,能够正确匹配)。
    2. 前缀和公式:子数组和 Sum(i, j) = PrefixSum[j] - PrefixSum[i-1]。我们令 Sum(i, j) = k,则有 PrefixSum[i-1] = PrefixSum[j] - k
    3. 单次遍历 (O(N)):在计算当前前缀和的同时,查找之前出现过的匹配前缀和,并实时更新哈希表。
    4. IO 加速:代码中的 ios::sync_with_stdio(false) 是典型的 OI 竞赛优化,用于处理大数据量输入。
    • 0
      @ 2025-12-20 0:24:34
      /**
       * Solution for "Subarray Sum Equals K" in OI Style
       * Time Complexity: O(N)
       * Space Complexity: O(N)
       */
      
      #include <iostream>
      #include <vector>
      #include <unordered_map>
      
      using namespace std;
      
      // 定义长整型,防止累加溢出(虽然题目说int够用,但OI习惯防爆)
      typedef long long ll;
      
      void solve() {
          int n;
          int k;
          
          // 1. 输入处理
          if (!(cin >> n >> k)) return;
          
          vector<int> nums(n);
          for (int i = 0; i < n; ++i) {
              cin >> nums[i];
          }
          
          // 2. 核心算法:前缀和 + 哈希表
          // key: 前缀和的值, value: 该前缀和出现的次数
          unordered_map<int, int> prefix_counts;
          
          // 初始化:前缀和为0出现1次(处理从头开始的子数组)
          prefix_counts[0] = 1;
          
          int current_sum = 0;
          int ans = 0;
          
          for (int i = 0; i < n; ++i) {
              current_sum += nums[i]; // 更新当前前缀和 S[j]
              
              // 目标:寻找之前的某个 S[prev] == current_sum - k
              int target = current_sum - k;
              
              // 如果 map 中存在这个 target,说明之前有若干个位置的前缀和满足条件
              if (prefix_counts.count(target)) {
                  ans += prefix_counts[target];
              }
              
              // 将当前的前缀和记录到 map 中,供后面查询
              prefix_counts[current_sum]++;
          }
          
          // 3. 输出结果
          cout << ans << endl;
      }
      
      int main() {
          // 开启IO加速,OI常备
          ios::sync_with_stdio(false);
          cin.tie(nullptr);
          
          solve();
          
          return 0;
      }
      
      
      • 0
        @ 2025-12-16 9:52:56

        这是一份完整的OI竞赛风格数据生成器(Data Generator)。

        这份代码集成了数据生成标准解答(标程)。运行后,它会在当前目录下自动生成 1.in/1.out10.in/10.out 共20个文件。

        设计策略 (Test Case Design)

        为了保证测试数据的覆盖率,我设计了以下10个测试点:

        1. 极小数据N=10N=10,用于简单手动验证。
        2. 小规模随机N=100N=100,常规随机数。
        3. 全正数:前缀和单调递增,测试基本逻辑。
        4. 全负数:前缀和单调递减,测试对负数的处理。
        5. 全零 (K=0):极值情况,答案应为 N(N+1)/2N(N+1)/2,测试算法效率和是否漏算。
        6. 正负交替 (K=0):模拟震荡序列 1, -1, 1, -1...,测试哈希表碰撞处理。
        7. 稀疏解 (无解):构造所有数为偶数但 KK 为奇数的情况,答案应为0,测试边界。
        8. 大规模随机 (K为正)N=20000N=20000,常规压力测试。
        9. 大规模随机 (K为负)N=20000N=20000,测试负数目标值 KK
        10. 极限混合N=20000N=20000,数值范围取满 [1000,1000][-1000, 1000],强压力测试。

        C++ 数据生成器代码

        /**
         * Data Generator for "Subarray Sum Equals K"
         * Generates 1.in/1.out to 10.in/10.out
         * Standard: C++14
         */
        
        #include <iostream>
        #include <vector>
        #include <string>
        #include <fstream>
        #include <random>
        #include <unordered_map>
        #include <ctime>
        
        using namespace std;
        
        // ==========================================
        // 1. 标准解答 (Solver)
        // 用于计算 .in 对应的正确答案并写入 .out
        // ==========================================
        int solve(int n, int k, const vector<int>& nums) {
            // 预估复杂度:O(N) 时间, O(N) 空间
            unordered_map<int, int> prefix_counts;
            prefix_counts[0] = 1; // 初始化:前缀和为0出现1次
        
            int current_sum = 0;
            int ans = 0;
        
            for (int x : nums) {
                current_sum += x;
                int target = current_sum - k;
                if (prefix_counts.count(target)) {
                    ans += prefix_counts[target];
                }
                prefix_counts[current_sum]++;
            }
            return ans;
        }
        
        // ==========================================
        // 2. 随机数生成工具
        // ==========================================
        mt19937 rng(time(0)); // 使用梅森旋转算法生成高质量随机数
        
        // 生成 [min, max] 范围内的随机整数
        int random_int(int min, int max) {
            uniform_int_distribution<int> dist(min, max);
            return dist(rng);
        }
        
        // ==========================================
        // 3. 数据生成逻辑
        // ==========================================
        void generate_case(int case_id) {
            string in_file = to_string(case_id) + ".in";
            string out_file = to_string(case_id) + ".out";
        
            ofstream fin(in_file);
            ofstream fout(out_file);
        
            int N, K;
            vector<int> nums;
        
            // --- 针对不同测试点定制数据 ---
            switch (case_id) {
                case 1: // 极小数据
                    N = 10;
                    K = random_int(-5, 5);
                    for(int i=0; i<N; ++i) nums.push_back(random_int(-5, 5));
                    break;
        
                case 2: // 小规模随机
                    N = 100;
                    K = random_int(-20, 20);
                    for(int i=0; i<N; ++i) nums.push_back(random_int(-10, 10));
                    break;
        
                case 3: // 全正数
                    N = 1000;
                    K = random_int(50, 200);
                    for(int i=0; i<N; ++i) nums.push_back(random_int(1, 10)); // 1 ~ 10
                    break;
        
                case 4: // 全负数
                    N = 1000;
                    K = random_int(-200, -50);
                    for(int i=0; i<N; ++i) nums.push_back(random_int(-10, -1)); // -10 ~ -1
                    break;
        
                case 5: // 全零 (K=0),答案巨大
                    N = 20000;
                    K = 0;
                    for(int i=0; i<N; ++i) nums.push_back(0);
                    break;
        
                case 6: // 正负交替 (1, -1, 1, -1...) K=0
                    N = 20000;
                    K = 0;
                    for(int i=0; i<N; ++i) nums.push_back(i % 2 == 0 ? 1 : -1);
                    break;
        
                case 7: // 无解情况 (全偶数,K为奇数)
                    N = 20000;
                    K = 1001; // 奇数
                    for(int i=0; i<N; ++i) nums.push_back(random_int(-100, 100) * 2); // 偶数
                    break;
                
                case 8: // 大规模随机 K正
                    N = 20000;
                    K = random_int(100, 10000);
                    for(int i=0; i<N; ++i) nums.push_back(random_int(-100, 100));
                    break;
        
                case 9: // 大规模随机 K负
                    N = 20000;
                    K = random_int(-10000, -100);
                    for(int i=0; i<N; ++i) nums.push_back(random_int(-100, 100));
                    break;
        
                case 10: // 极限情况 (N最大,数值范围最大)
                    N = 20000;
                    K = random_int(-100000, 100000); // K 范围放大
                    for(int i=0; i<N; ++i) nums.push_back(random_int(-1000, 1000));
                    break;
        
                default:
                    N = 10; K = 1; nums = {1};
                    break;
            }
        
            // 写入输入文件
            fin << N << " " << K << "\n";
            for (int i = 0; i < N; ++i) {
                fin << nums[i] << (i == N - 1 ? "" : " ");
            }
            fin << "\n";
            fin.close();
        
            // 计算答案并写入输出文件
            int ans = solve(N, K, nums);
            fout << ans << "\n";
            fout.close();
        
            cout << "Generated Case " << case_id << ": N=" << N << ", K=" << K << " -> Output: " << ans << endl;
        }
        
        int main() {
            // 优化 I/O (虽然对于文件操作影响不大,但保持习惯)
            ios::sync_with_stdio(false);
            
            cout << "Start generating 10 test cases..." << endl;
        
            for (int i = 1; i <= 10; ++i) {
                generate_case(i);
            }
        
            cout << "All data generated successfully." << endl;
            return 0;
        }
        

        使用指南

        1. 编译: 将上述代码保存为 gen.cpp,使用 g++ 编译:

          g++ gen.cpp -o gen -std=c++14 -O2
          

          注:-O2 优化可以加快大数组的生成和计算速度。

        2. 运行: 在终端运行生成器:

          ./gen  # Linux/Mac
          gen.exe # Windows
          
        3. 结果: 你的文件夹下将会出现:

          • 1.in ~ 10.in (输入数据)
          • 1.out ~ 10.out (对应的正确输出)

        代码关键点解析 (给教练的备注)

        1. 非递归写法: 生成器内部的 solve 函数(即标程)完全采用循环迭代写法,没有递归调用,避免了在 N=20000N=20000 时可能产生的栈溢出风险,同时也保证了生成数据的速度极快。

        2. 复杂度控制

          • 生成数据:O(N)O(N)
          • 计算答案:O(N)O(N)(哈希表平均情况下)。
          • 总耗时:生成 10 组 N=20000N=20000 的数据仅需几百毫秒,完全符合即时生成的需求。
        3. 边界覆盖

          • Case 5 (全0) 是一个很重要的陷阱。如果代码逻辑是 O(N2)O(N^2),这里会跑 2000024×10820000^2 \approx 4 \times 10^8 次,非常慢。但 O(N)O(N) 算法可以秒杀。此外,答案接近 2×1082 \times 10^8,验证了结果是否会溢出 int (int 最大 2×1092 \times 10^9,所以安全,但如果 N 更大则需 long long)。
          • Case 7 (无解) 验证了程序的健壮性,确保不会强行输出错误答案。
        • 1

        信息

        ID
        19326
        时间
        1000ms
        内存
        32MiB
        难度
        10
        标签
        (无)
        递交数
        1
        已通过
        1
        上传者